ГОСТ Р 56213.10-2014 Системы промышленной автоматизации и интеграция. Обмен данными характеристик. Часть 10. Формат обмена данными характеристик
ГОСТ Р
Скачать ГОСТ в PDF или DOC бесплатно
Основная информация
Обозначение:
ГОСТ Р 56213.10-2014
Статус:
Действует
Тип:
ГОСТ Р
Название русское:
Системы промышленной автоматизации и интеграция. Обмен данными характеристик. Часть 10. Формат обмена данными характеристик
Название английское:
Industrial automation systems and integration. Exchange of characteristic data. Part 10. Characteristic data exchange format
Даты и сроки
Дата издания:
04-06-20
Дата введения в действие:
07-01-15
Дата завершения срока действия:
-
Применение и описание
Область и условия применения:
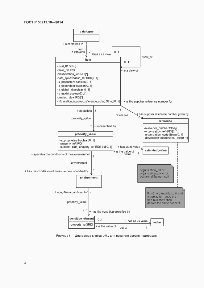
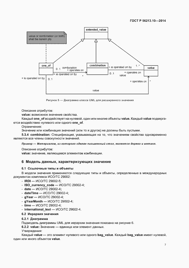
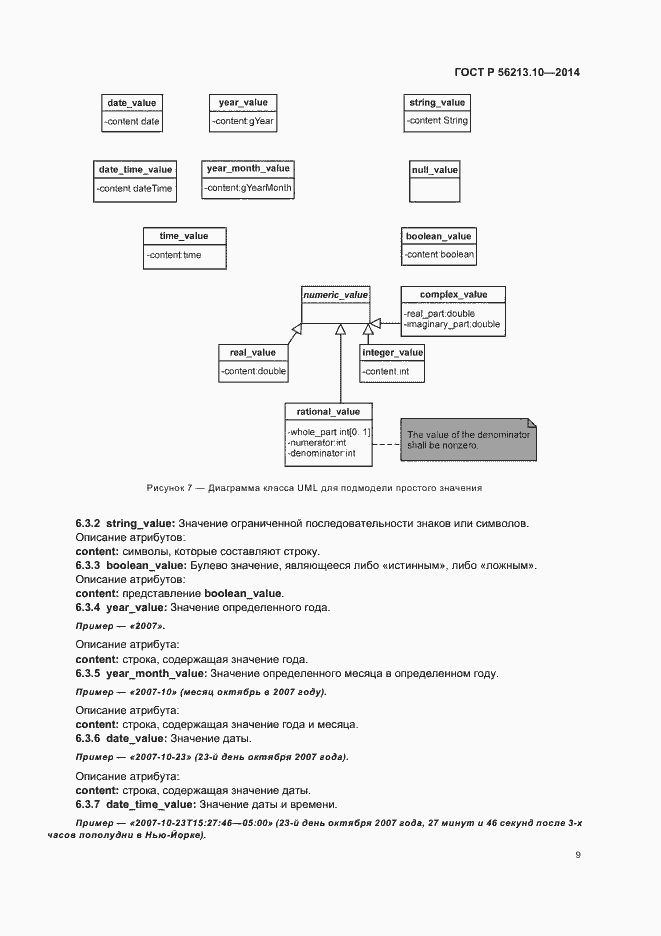
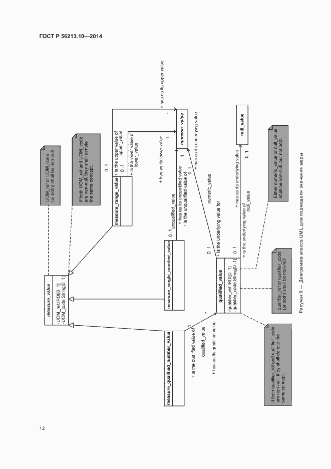
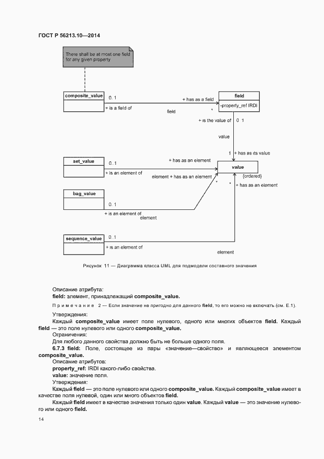
Настоящий стандарт устанавливает концептуальную информационную модель и формат файла для обмена техническими данными характеристик. Концептуальная модель представлена в системе унифицированного языка моделирования (UML). Физический формат файла основывается на схеме расширяемого языка разметки (XML)
Связи и замены
Заменяющий:
-
Описание стандарта
ГОСТ Р 56213.10-2014 Системы промышленной автоматизации и интеграция. Обмен данными характеристик. Часть 10. Формат обмена данными характеристик
Страницы стандарта


































