ГОСТ Р ИСО/ТО 10303-12-2000 Системы автоматизации производства и их интеграция. Представление данных об изделии и обмен этими данными. Часть 12. Методы описания. Справочное руководство по языку EXPRESS-1
ГОСТ Р ИСО/ТО
Скачать ГОСТ в PDF или DOC бесплатно
Основная информация
Обозначение:
ГОСТ Р ИСО/ТО 10303-12-2000
Статус:
Действует
Тип:
ГОСТ Р ИСО/ТО
Название русское:
Системы автоматизации производства и их интеграция. Представление данных об изделии и обмен этими данными. Часть 12. Методы описания. Справочное руководство по языку EXPRESS-1
Название английское:
Industrial automation systems and integration. Product data representation and exchande. Part 12. Description methods. The EXPRESS-1 language reference manual
Даты и сроки
Дата издания:
03-13-01
Дата введения в действие:
01-01-02
Дата завершения срока действия:
-
Применение и описание
Область и условия применения:
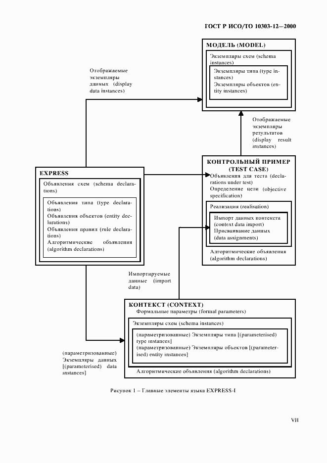
Настоящий стандарт определяет язык, на котором может быть описан (отображен) экземпляр (часть) рассматриваемой предметной области. Стандарт также определяет метод формального описания для поддержки спецификаций абстрактных тестовых (контрольных) примеров. Данный язык называется EXPRESS-1
Связи и замены
Заменяющий:
-
Описание стандарта
ГОСТ Р ИСО/ТО 10303-12-2000 Системы автоматизации производства и их интеграция. Представление данных об изделии и обмен этими данными. Часть 12. Методы описания. Справочное руководство по языку EXPRESS-1
Страницы стандарта





















































































