ГОСТ Р ИСО/ТС 10303-1032-2013 Системы автоматизации производства и их интеграция. Представление данных об изделии и обмен этими данными. Часть 1032. Прикладной модуль. Задание характеристик формы
ГОСТ Р ИСО/ТС
Скачать ГОСТ в PDF или DOC бесплатно
Основная информация
Обозначение:
ГОСТ Р ИСО/ТС 10303-1032-2013
Статус:
Действует
Тип:
ГОСТ Р ИСО/ТС
Название русское:
Системы автоматизации производства и их интеграция. Представление данных об изделии и обмен этими данными. Часть 1032. Прикладной модуль. Задание характеристик формы
Название английское:
Industrial automation systems and integration. Product data representation and exchange. Part 1032. Application module. Shape property assignment
Даты и сроки
Дата издания:
06-16-20
Дата введения в действие:
07-01-14
Дата завершения срока действия:
-
Применение и описание
Область и условия применения:
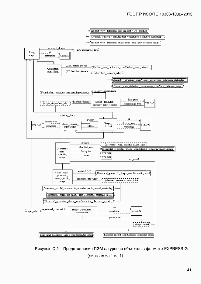
Настоящий стандарт определяет прикладной модуль «Задание характеристик формы». Требования настоящего стандарта распространяются на: - идентификацию объекта, который может иметь характеристики, но не может рассматриваться как изделие или действие; - понятие формы объекта; - идентификацию части формы; - взаимосвязь между двумя частями формы; - форму объекта в контексте конкретного вхождения данного объекта в структуру изделия; - связь представления с формой или частью формы; - задание характеристик для формы или части формы; - положения, относящиеся к области применения прикладного модуля «Структура сборочной единицы», определенного в ИСО/ТС 10303-1026; - положения, относящиеся к области применения прикладного модуля «Внешняя модель», определенного в ИСО/ТС 10303-1033; - положения, относящиеся к области применения прикладного модуля «Взаимосвязь между определениями представлений изделия», определенного в ИСО/ТС 10303-1041
Связи и замены
Заменяющий:
-
Описание стандарта
ГОСТ Р ИСО/ТС 10303-1032-2013 Системы автоматизации производства и их интеграция. Представление данных об изделии и обмен этими данными. Часть 1032. Прикладной модуль. Задание характеристик формы
Страницы стандарта

























































