ГОСТ Р 55342-2012 Представление и обмен данными по режущим инструментам. Часть 150. Руководство пользователя
ГОСТ Р
Скачать ГОСТ в PDF или DOC бесплатно
Основная информация
Обозначение:
ГОСТ Р 55342-2012
Статус:
Действует
Тип:
ГОСТ Р
Название русское:
Представление и обмен данными по режущим инструментам. Часть 150. Руководство пользователя
Название английское:
Cutting tool data representation and exchange. Part 150. Usage guidelines
Даты и сроки
Дата издания:
12-26-14
Дата введения в действие:
01-01-14
Дата завершения срока действия:
-
Применение и описание
Область и условия применения:
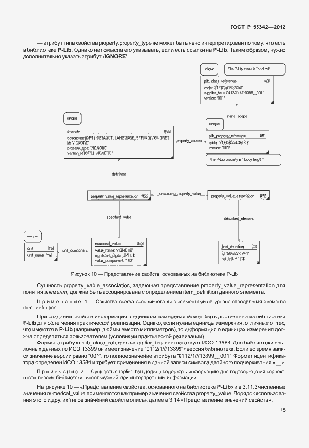
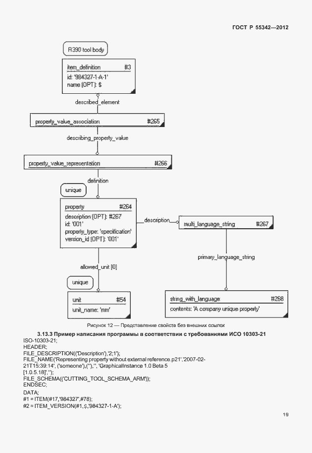
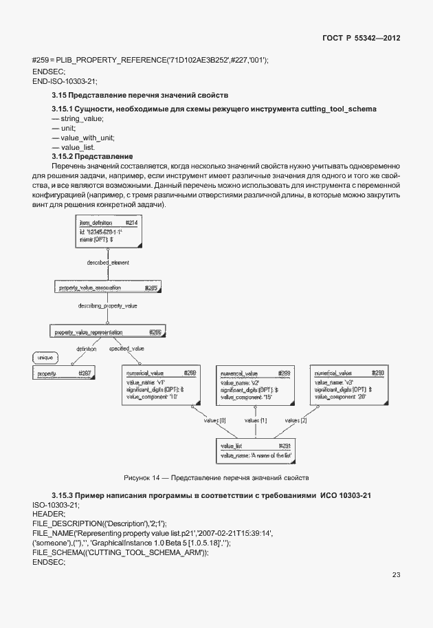
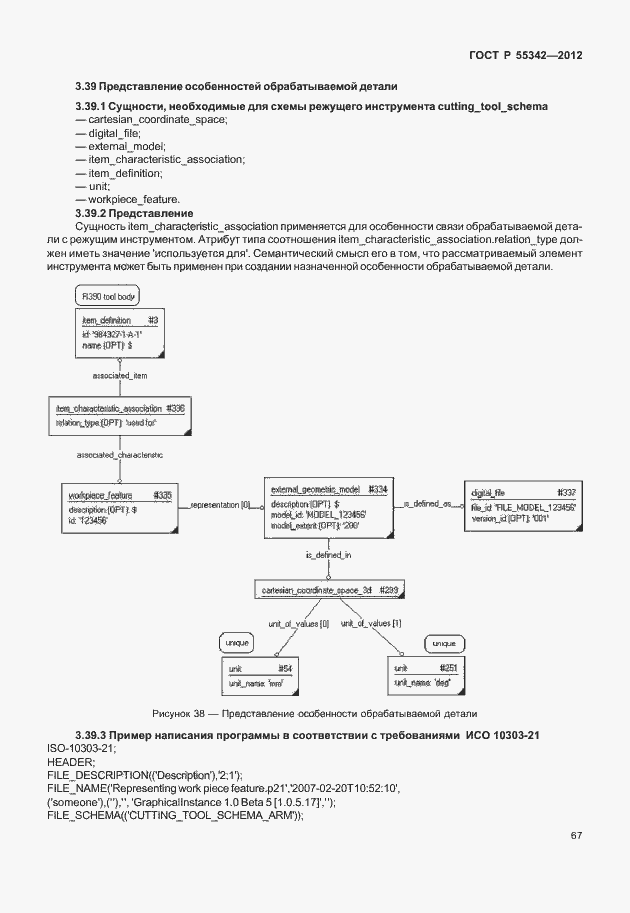
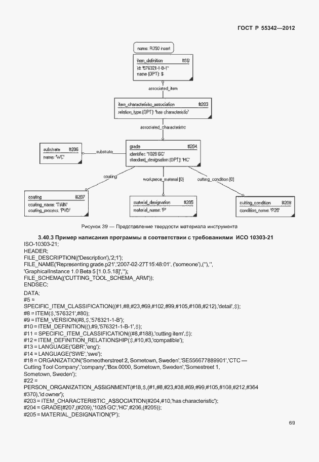
Настоящий стандарт устанавливает руководство по использованию комплекса международных стандартов ИСО 13399 в целом, включая указания по реализации схемы EXPRESS, описанной в ИСО 13399-1, а также по применению ссылочных данных, приведенных в ИСО/ТС 13399-2, ИСО/ТС 13399-3, ИСО/ТС 13399-4, ИСО/ТС 13399-5, ИСО/ТС 13399-50 и ИСО/ТС 13399-60. Настоящий стандарт не определяет термины и свойства режущих элементов, частей инструментов, адаптивных и сборочных элементов, ссылочных и соединительных систем, а также общих особенностей
Связи и замены
Заменяющий:
-
Описание стандарта
ГОСТ Р 55342-2012 Представление и обмен данными по режущим инструментам. Часть 150. Руководство пользователя
Страницы стандарта






















































































