ПНСТ 1016-2025 Умные (SMART) стандарты. Архитектура и форматы данных
Межгосударственный стандарт
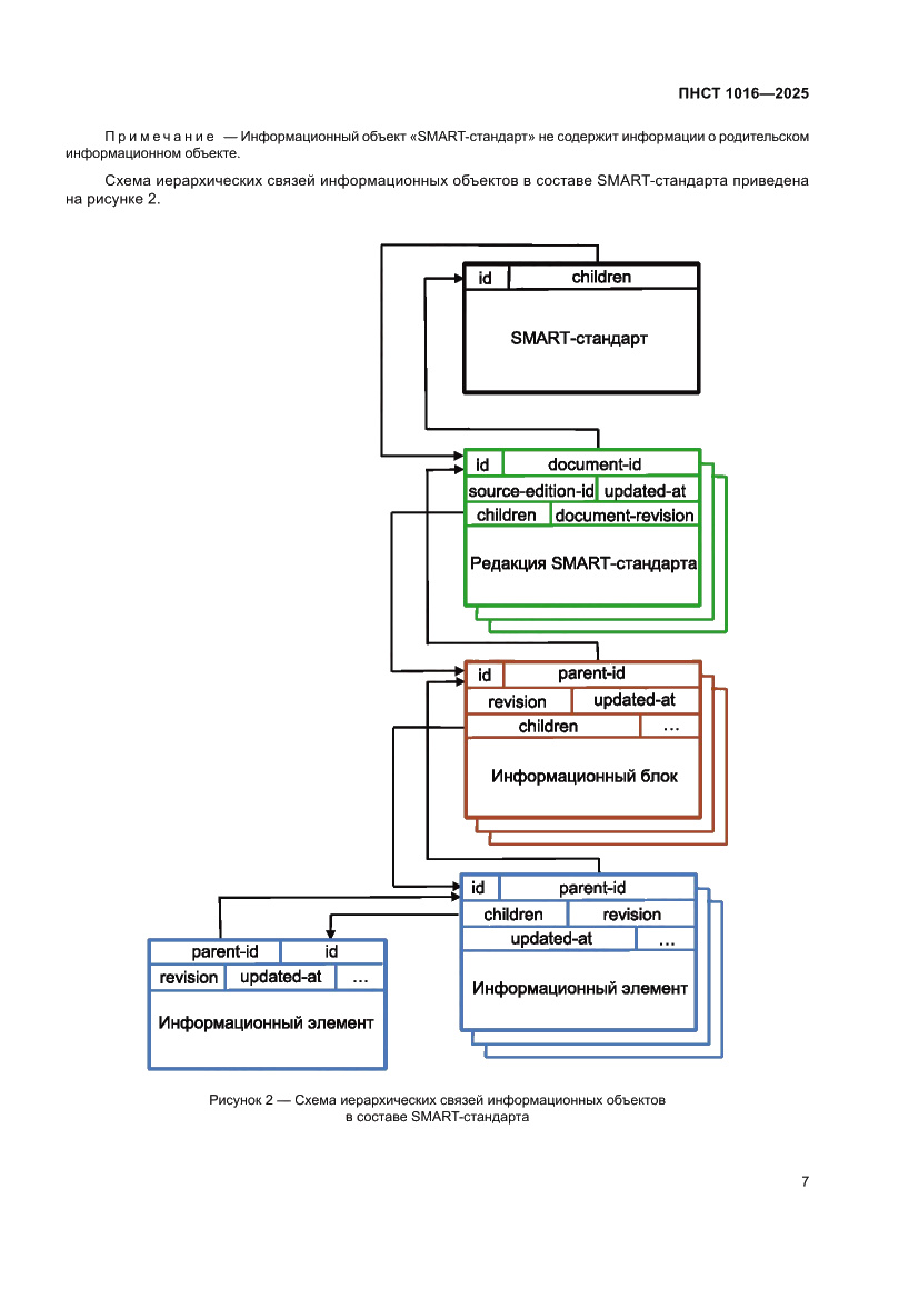
Скачать ГОСТ в PDF или DOC бесплатно
Основная информация
Обозначение:
ПНСТ 1016-2025
Статус:
Принят
Название русское:
Умные (SMART) стандарты. Архитектура и форматы данных
Название английское:
Smart (SMART) standards. Architecture and data formats
Даты и сроки
Дата введения в действие:
02-01-26
Описание стандарта
ПНСТ 1016-2025 Умные (SMART) стандарты. Архитектура и форматы данных
Страницы стандарта

















































